
降息与大炮齐飞 市场共跌
TL;DR
By By Severin,Ian Wu,MT Capital
·Dencun 升级的核心之一即通过 EIP-4844 引入新型数据结构 blob,存储 L2 向以太坊提交的交易数据,从而显著地降低以太坊 L2 的交易成本,提高 L2 的交易吞吐量,利好 L2 生态。
·Dencun 升级还通过 EIP-1153 引入了新的瞬时存储操作码,支持智能合约读取、调用临时存储的数据,以此降低以太坊的存储成本和 Gas 消耗,提升主网的可拓展性,利好主网生态应用。
·根据 12 月 19 日发布的 Shadowfork 测试报告以及 1 月 4 日举行的第 178 次以太坊核心开发者执行会议,目前以太坊 Dencun 升级测试情况良好,主网的 Dencun 升级有望在 2 月底完成。
·Dencun 升级会促进 L2 生态的繁荣,并带动去中心化存储、DA 以及 RaaS 等 Infra 赛道的需求。对于应用层而言,Perps、LSD、ReStaking 以及 FOCG 等赛道也会因 Dencun 升级受益。
坎昆升级
坎昆升级背景
2023 年 12 月 28 日,Vitalik 发布了 Make ETHereum Cypherpunk Again 一文,畅聊其所认为的加密愿景。其中,Vitalik 强调,目前导致区块链仅局限于资产炒作的核心原因之一就是交易费用的上涨。高昂的网络交易费用使得人们从区块链网络的使用者转向了区块链网络的投机者。为了实现区块链的应用价值落地,区块链网络的交易费用必须再降低一个量级。即使 L2 的出现已经使得网络费用相比以太坊主网有所降低,但这还远远不够。
类似的,2023 年末 Solana 生态网络的腾飞也与其极低的网络交易费用有着很大的联系。相比以太坊 L2 动辄 $0.5 的 Gas 成本,Solana 低至 0.0005 的 Gas 费几乎可以忽略不计。极低的网络 Gas 促进了 Solana 上繁荣的 Meme 炒作、DeFi 应用交互与 DePIN 应用迁移。特别的,Solana 上的 cNFT 相比以太坊上的 NFT 能够将铸造成本降低 1000 倍,这也带来了以 NFT 为经济核心的部分 DePIN 类项目和创作者经济类项目的繁荣。由此可见,低廉的网络交易费用对于网络交易活动以及生态应用的繁荣有着显著的促进作用。

以太坊 L2 依旧高昂的 Gas 费用
source:
当然,以太坊也早就意识到了这个问题。在以太坊的升级路线图中,合并之后的下一次升级「The Surge」就旨在提高以太坊的 TPS,降低以太坊生态网络的交易费用。以太坊即将进行的 Dencun 升级就属于「The Surge」的一部分,旨在通过 Proto-Danksharding 的引入,进⼀步提高以太坊的交易吞吐量和可扩展性。

source:https://twitter.com/milesdeutscher/status/1550315295402668032
Dencun 升级的核心之一即 Proto-Danksharding 模块的引入。Proto-Danksharding 也是为了以太坊最终的分片扩容做准备。最早的以太坊扩容计划是打算将以太坊分割成不同的分片,把主网的计算负载分配到各个分片中,每个独立的分片各自保存以太坊上发生的交易数据的子集,并行地处理交易,从而提高以太坊的 TPS。最初的 ETp.0 计划最终将主网划分为 64 个分片以实现 10 万+ 的 TPS。

source:Crypto.com Research
然而,分片扩容本身的开发复杂性较高,开发进度较慢。相比之下,将以太坊的交易执行承接到二层链上,并依赖以太坊进⾏结算、共识和数据可⽤性的 Rollup 扩容方案反而以极快地速度迅速地发展了起来,并实现了更低的交易成本和更高的吞吐量,一定程度上已经满足了部分以太坊的拓展需求。这使得使得以太坊逐渐放弃了以分片为核心的扩容路径,转而采用针对 Rollup 的数据分片。
相对传统意义上的分片链分片扩容的方式,Danksharding 的扩容实现路径相对更加简单。马上就要进行的 Dencun 升级的核心内容之一就是引入 Proto-Danksharding,率先将 blob 引入至区块空间中,通过 blob 优化数据可用性成本,提高 L2 的可拓展性。Dencun 所引入的 Proto-Danksharding 也将成为以太坊全面扩容的第一步,为后续进一步实现完全的 Danksharing,引入区块提议者和构建者分离,实现数据可用性采样打下基础。
坎昆升级的内核
Proto-Danksharding
Proto-Danksharding 也被称为 EIP-4844,是 Dencun 升级中最为关键的模块。Proto-Danksharding 的名字来源于提出该扩容思路的两位研究员:Proto Lambda 和 Dankrad Feist。取其各自名字的一部分作为升级内容的命名。Proto-Danksharding 通过引入新的数据存储结构 blob 来降低 L2 的费用成本,优化 L2 性能表现。
携带 blob 的交易类型:
此前,以太坊 L2 的所有交易都被存储在 L1 的 Calldata 中。而 Calldata 本身的空间大小就相对有限,并且 Calldata 上所有的数据都会被以太坊节点处理并永久存储于链上,这就导致了高昂的数据可用性成本。理论上而言,L2 的交易数据并不需要永久存储于昂贵的以太坊 L1 上,仅需存储一定的时间满足欺诈证明等验证需求即可。换言之,以太坊 L2 的交易数据在过去是缺乏合适的存储空间的。从数据上看,L2 80% 的交易成本以及 Gas 费用均来自于 Calldata 中昂贵的数据存储成本。

source: https://dune.com/optimismfnd/optimism-l1-batch-submission-fees-SECurity-costs
Proto-Danksharing 将会在以太坊区块中引入一种新的数据存储结构:blob。blob 将专门用于存储 L2 向 L1 提交的交易数据。

source:https://hackmd.io/@luozhu/SyleCcpti
Proto-Danksharing 所引进的每个 blob 大小为 128 KB,每个以太坊区块计划包含 3-6 个 blob(0.375 MB - 0.75MB),未来逐步拓展至 64 个。

source:https://a16zcrypto.com/posts/article/an-overview-of-danksharding-and-a-proposal-for-improvement-of-das/
相比之下,目前以太坊每个区块可以容纳的数据大小不到 200KB,引入 blob 后,以太坊区块可容纳的数据量将显著提高。

source:https://etherscan.io/chart/blocksize
引入 blob 后,L2 所提交的交易数据将不再需要竞争 Calldata 的存储空间,而是直接提交至 blob 中进行存储。并且,blob 的数据会在大约一个月左右的时间后自动删除,进一步降低没必要的存储负担。blob 的引进意味着 L2 的交易费用将极大地降低(~降低 90%),并且,由于 blob 相当于为 L2 额外拓展了区块空间,L2 能同时提交的交易吞吐量也将显著提高。若 Dencun 升级后成功实现了一个区块外挂 3 个 blob 的平均目标,L2 的吞吐量将有接近 2 倍的提升。若最终实现了一个区块外挂 64 个 blob 的目标,L2 的吞吐量将有接近 40 倍的提升。
另外,blob 还拥有独立的费用市场。Proto-Danksharing 还引入了一种新型 Gas,称为 blob Gas。EIP-4844 中的 Blob Gas 费用机制植根于之前引入的 EIP-1559 机制,其中 blob 的存储空间将根据自己的费用市场进行拍卖。这意味着 blob 的费⽤市场完全独⽴于区块空间的需求,以此提⾼⽹络资源分配的灵活性和效率。blob 中的数据存储成本约为每字节 1 个数据 Gas(one data-gas per bype),而 Calldata 定价为每字节 16 个数据 Gas(16 data-gas per byte)。相比之下,Blob 的数据存储成本显著低于 Calldata 的数据存储成本。

source:https://foresightnews.pro/article/detail/38853
引入 blob 后,L1、L2 区块网络的运行流程也会有所改变。首先,L2 需要在链上发布其对交易数据的承诺。随后,L2 需要将实际的交易数据提交至 blob 中。于此同时,节点可以检查承诺是否有效,并就数据进行验证。共识层节点证明他们已经看到了数据并且数据已经在网络上传播。在一个月左右的时间后,节点会删除 blob 中的数据,这部分数据可以被存储于其他的 DA 中。

source:OP in Paris: OP Lab's Protolambda walks us through EIP-4844
KZG 承诺
EIP-4844 还引入了 KZG (Kate-Zaverucha-Goldberg) 承诺⽅案,作为 blob 验证和证明⽣成过程的⼀部分。KZG 承诺是⼀种多项式承诺⽅案,使提交者能够使⽤一串短字符串来承诺多项式,支持验证者使⽤短字符串来确认所声明的承诺。简单来说,即 KZG 可以将大量数据的验证工作简化为对小型加密承诺的验证。
数据块可以表示为多项式,然后与多项式提交方案一起使用来提交数据。利用多项式承诺方案生成对数据的承诺,从而可以有效验证数据 blob 的特定属性,而无需完整读取其内容。KZG 承诺的实现也为在 Danksharding 中实现数据可用性采样 (DAS) 铺平了道路。借助 DAS,验证器可以验证数据 blob 的准确性和可用性,而无需下载整个 blob,从而提高效率和可扩展性。
其他 EIP 升级:
除了 EIP-4844 外,Dencun 升级还包括了以下四项重点的 EIP 改进提案。
1.EIP-1153:EIP-1153 引入了新的存储状态:瞬时存储。此前,在以太坊上的所有存储都是永久存储,永久存储的数据不仅会占用区块空间,还需要消耗 Gas 费用。然而,对于某些不必要的数据,例如仅在一次交易的过程中有效的数据而言,永久存储是不必要且资源浪费的。因此,EIP-1153 引入了瞬时存储操作码,支持智能合约读取、调用临时存储的数据。一旦完整的事物执行周期结束,该部分数据的存储将会被清除,以此降以太坊低存储成本和 Gas 消耗。

2.EIP-4788:EIP-4788 将把信标区块根引入到每个 EVM 区块中。此前,以太坊的两大核心部分,EVM 与信标链是各自独立运作的,无法直接通信,即 EVM 无法直接访问信标链的数据与状态,只能通过外部可信的预言机捕获信标链状态。EIP-4788 本质上类似于引入了协议级别的预言机,将以太坊的共识状态中继到了以太坊主网。EIP-4788 将在执行块头中引入新字段「parent_beacon_block_root」,EVM 可以直接从中导出以太坊共识层的状态,以此获得共识层数据。父信标块根将被存储于环形缓冲区,只会被主网保留大约 1 天的时间。一旦新的父信标块根被加入到缓冲区,并且缓冲区容量到达临界值时,最旧的父信标块根将会被覆盖,从而实现高效且有限的共识存储。EIP-4788 的引入使得以太坊主网可以以信任最小化的方式获得以太坊共识层的数据,消除了对外部预言机的依赖,从而减少了潜在的安全风险、预言机故障和恶意操纵风险。
3.EIP-5656:EIP-5656 引入了被称为 MCOPY 的新的 EVM 操作码,MCOPY 指令旨在优化智能合约执行期间内存复制数据的过程。此前,开发人员如果需要复制内存数据,他们需要引用 MSTORE 和 MLOAD 两个操作码,MCOPY 本质上是这两个操作码的结合,填补了此前 EVM 中内存复制领域的操作空白。MCOPY 操作码可以将复制 256 字节内存数据的成本从此前的 96 Gas 显著降低至 27 Gas。MCOPY 的引入将使得复制内存数据的操作过程速度更快、成本更低,效率更高,开发人员可以基于此针对涉及内存操作的智能合约进行进一步的优化。
4.EIP-6780:EIP-6780 将限制 SELFDESTRUCT 操作码功能。通过限制自毁,以太坊可以更好地管理其状态大小,从而形成更加稳定和可预测的区块链。这对于网络的长期可扩展性和维护至关重要,因为它将简化未来的以太坊升级。
坎昆升级现状
12.19 Shadowfork 测试报告
根据 19 号上线的 Shadowfork 的测试报告来看,目前以太坊坎昆升级测试情况良好,以太坊基金会将在接下来的两周内继续分叉 Shadowfork 进行密集测试。Goerli、Sepolia、Holsky 节点也将在 1.7、1.30 与 2.7 号三个时间点迎来测试。如果测试网运行良好,那么主网的坎昆升级预计将在 2 月内完成。
从 Shadowfork 测试报告来看,测试期间节点的资源使用情况、整体网络使用情况、网络健康状况、blob 分布与传播都如预期。
从 CPU、RAM 使用情况来看,坎昆测试分叉前后,资源使用率并未出现大幅波动,整体保持平稳。

source:https://notes.ethereum.org/@ethpandaops/dencun-gsf-1-analysis
从网络使用情况来看,对比 Shadowfork 基线,坎昆测试后网络使用量如预期明显增加。在 Blob 使用情况良好的情况下,网络使用量预计会增加约 200kbps。

source:https://notes.ethereum.org/@ethpandaops/dencun-gsf-1-analysis
测试期间整体网络保持稳定,没有客户端宕机,客户端平稳运行。

source:https://notes.ethereum.org/@ethpandaops/dencun-gsf-1-analysis
在测试期间内,大多数区块包含 3 个 blob,与目标 blobs 数保持一致。

source:https://notes.ethereum.org/@ethpandaops/dencun-gsf-1-analysis
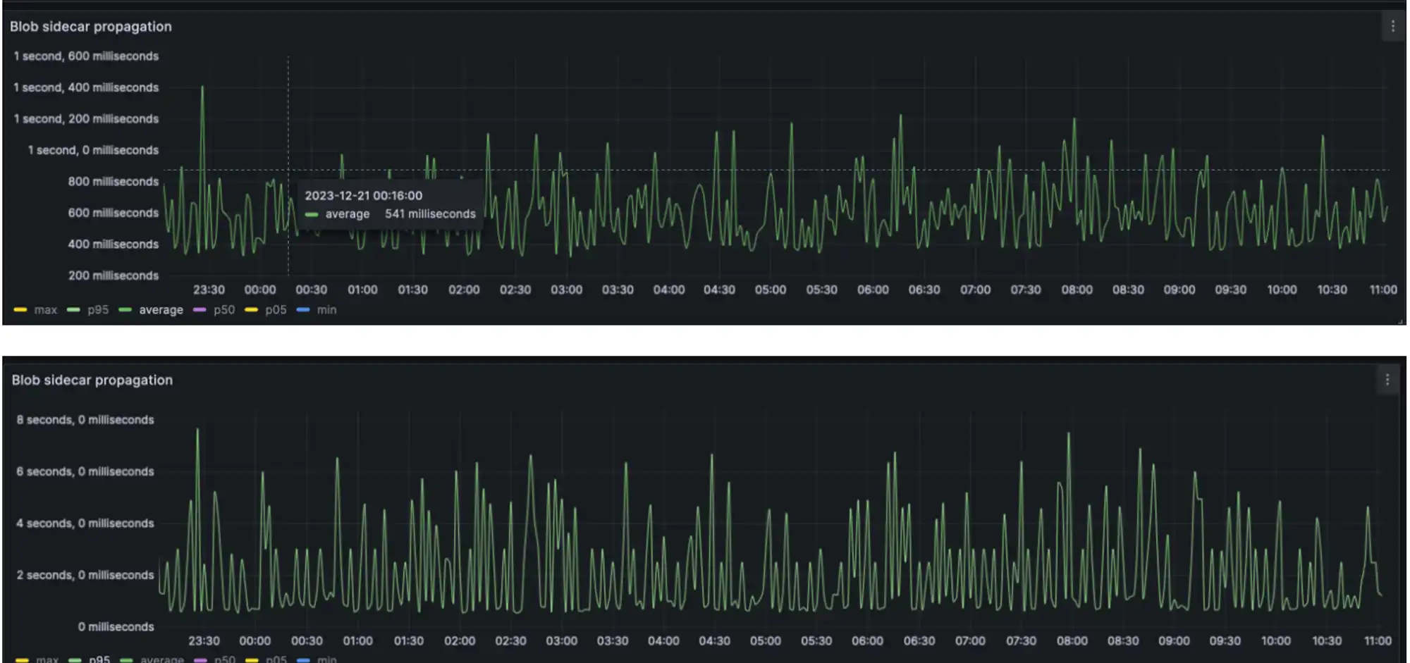
blob 会在小于 2s 的时间内传播到 95% 的节点,平均情况下,大多数 blob 在 500 毫秒内即可通过完整的网络传播。理想情况下,区块的传播时间预计会增加约 250 毫秒。

source:https://notes.ethereum.org/@ethpandaops/dencun-gsf-1-analysis
1.4 电话会议
1 月 4 日晚,第 178 次以太坊核心开发者执行会议于线上召开。此次会议对测试网 Dencun 升级时间表进行了最终确认。开发者一致同意分别于 1 月 17 日、1 月 30 日以及 2 月 7 日进行 Goerli、Sepolia 以及 Holesky 测试网升级测试。
同时,为了快速响应并解决测试网升级过程中可能存在的问题,开发者决定于 1 月 17 日 Goerli 测试网测试完成后的第二天迅速召开第 179 次会议,针对测试内容进行讨论,视情况决定是否需要更新测试网升级测试时间表。
虽然开发者们并未对主网的升级时间达成最终共识,但就现阶段 Shadowfork 测试数据、测试网的测试安排以及时间进程来看,以太坊主网的 Dencun 升级大概率将在二月底进行。
潜在机会与利好赛道
L2
Dencun 升级最直接的利好赛道之一就是 L2 赛道,blob 的引入使得 L2 的交易费用显著下降,吞吐量得到一定程度的提高。Dencun 对于 L2 的刺激在于可以让 L2 进一步与其他 Alt L1 竞争,用更低的费用支出和更优秀的性能表现吸引其他 L1 生态的优质项目与广大用户。

source:https://www.techflowpost.com/article/detail_14912.html
Dencun 升级对于所有基于以太坊的 L2 而言都是利好,但是在普适的利好之下,我们会重点观察哪些 L2 项目具有更加独特的竞争优势,能够吃到更多的 Dencun 升级带来的红利。
L2 生态
Arbitrum
目前的以太坊 L2 龙头依旧为 Arbitrum 和 Optimism,但两者的竞争优势及细分的竞争方向略有不同。Arbitrum 更领先于基于 Arbitrum One 的协议的多样性,Optimism 更领先于基于 OP Stack 的链间生态多样性。
Arbitrum 目前依然是所有协议种类最丰富的 L2。据 DeFiLlama 不完全数据统计,Arbitrum 上的协议数量约为 520 个,远超排名第二的 Optimism 的 216 个。据 L2beat 数据显示,目前 Arbitrum 的 TVL 约为 11.26B,占据了以太坊 Rollup 接近一半的 TVL。

source:https://l2beat.com/scaling/summary
此外,Arbitrum 上的网络交易活动也非常繁荣。就过去 30 日网络交易量排名来看,Arbitrum 拥有约 36M 的交易量,排名仅次于尚未发币仍有大量撸毛活动的 zkSync。如若剔除掉存在空投交互的 L2,仅就已经发币的 Arbitrum 与 Optimism 进行对比,Arbitrum 也以 3 倍于 Optimism 的网络交易量遥遥领先。

source:https://l2beat.com/scaling/summary
综合来看,拥有最高网络交易量的 Arbitrum 显然能吃到更多交易手续费降低带来的红利,TPS 的优化也有利于 Arbitrum 上 GMX、GNS 等对性能要求更高的协议生态的繁荣。从网络基本面的角度考虑,Arbitrum 无疑是 Dencun 升级的最大受益者之一。此外,Arbitrum 也在积极推广 Arbitrum Orbit 和 Stylus 语言,支持开发者能够利用 Orbit 同时基于 EVM 和 WASM VM 构建 Rollup,打造基于 Arbitrum 的网络效应。
Optimism
有别于 Arbitrum,Optimism 的竞争重心更多地聚焦于基于 OP Stack 打造的 Optimism SuperChain 网络,Optimism 的价值更多地取决于 Optimism SuperChain 的网络价值。
自 OP Stack 发布以来,已有诸如 Base、Lyra、opBNB、Redstone、Zora、Mode、Debank 等大量的项目基于 OP Stack 打造自身的 L2。OP Stack Bedrock 版本的升级也对交易成本、区块内的交易处理、节点性能等方面进行了更进一步的优化,使得基于 OP Stack 构建 L2 变得更具吸引力。根据 Optimism SuperChain 的规划,所有使用 OP Stack 的 Rollup 将被整合成标准化的 OP 链。这些链可以通过跨链消息协议直接进行通信,共享一个通用的以太坊跨链桥以及排序器网络。
如果说 Dencun 升级能够同时利好所有 L2,那么 Optimism 所享受的升级溢价即所有 Optimism 生态链所带来的网络价值组合。如果说 Dencun 升级能够催生出更多的新的 L2 诞生,那么 Optimism 所享受的升级溢价即是更多的 L2 链或将采用 OP Stack 构建,Optimism 也会越来越接近 Optimism SuperChain 超级生态的最终愿景。

source:https://app.optimism.io/superchain
Sequencer 去中心化
Metis
Arbitrum 和 Optimism 的竞争更多的是协议、网络活跃度、生态价值等方面的竞争。然而,另一大亟需解决的问题即 L2 Sequencer 的去中心化问题,这一问题目前已经俨然成为了房间里的大象。随着 Dencun 升级带来更多 L2 的迸发,中心化排序器带来的单点故障、恶意套利、攫取 MEV 价值、审查用户交易空间等问题或将日趋严重。
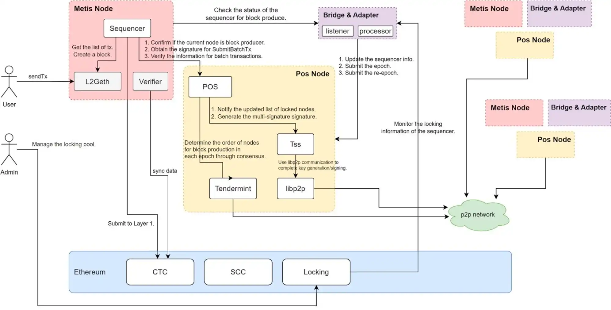
Metis 率先在这一方面做出了改变,或将成为首个运行去中心化 PoS 排序器的以太坊 L2。
Metis 打破了排序器中心化的格局,支持质押至少 2 万枚 METIS 代币的节点进入排序器池成为排序器运营方。进入排序器池的排序器会负责决定交易的打包顺序,且至少需要 2/3 以上的排序器签名才能将数据打包上传至 L1 主网。此外,为了进一步防止排序器作恶,Metis 还引入了验证者的角色对区块进行抽样调查,以确保排序器对交易次序正确的排序。
Metis 选择主动让利,把利润最丰厚的排序器收入主动让给了质押节点。随着未来,更多的针对排序器的质押协议的出现,我们也可以预见,更广泛的用户也能够参与到排序器质押中,分享排序器收益。Metis 在排序器去中心化方面的革新以及对 METIS 代币的赋能使得 METIS 代币的价格、METIS 代币的质押率以及 Metis 网络的资金流入水涨船高。随着 METIS 网络生态的繁荣,排序器收入的增长,越来越多的 METIS 会被质押到排序器节点中,流通中的 METIS 也会越来越少,市场上对 METIS 的需求反而会越来越多,从而促进 Metis 与 METIS 代币走向 TVL、生态、币价齐升的正向循环。
去中心化排序器的竞争,或将成为 Dencun 升级后 L2 竞争的核心主题。

source:https://docs.metis.io/dev/decentralized-sequencer/overview
代币赋能
另一大决定 L2 代币价格的核心因素莫过于 L2 的代币赋能。目前,几乎所有的以太坊 L2 都使用 ETH 作为 Gas 代币,自身的 L2 token 除了治理外别无它用。没有稳定的价值消耗场景会使得用户手中的代币随时成为可以被抛弃的棋子。而有实际赋能的代币例如 METIS,更容易走向 L2 基本面与币价齐升的正向螺旋。
除了之前提到的 METIS 代币可以用作去中心化排序器质押代币,分享排序器收入外,另一值得借鉴的案例是 ZKF。ZkFair 的代币 ZKF 不仅可以用作 Gas 代币,还可以质押分享 ZkFair 网络的 Gas 收入。与 METIS 类似,质押分红的代币赋能也更容易促进 ZKF 市场价格的螺旋攀升。另外,Arbitrum Orbit 也新增了支持自定义 Gas 代币的功能。
如前文所述,所有共享 OP Stack 的 Rollup 都会共享一个通用的排序器网络。设想一下,假设 Optimism 也借鉴 Metis 引入了质押 OP 成为 OP Stack 去中心化排序器的模块,这将会为 OP 带来多大的市场需求和买盘力量。币价的上涨也会反过来为生态内的应用吸引更多的资金和用户,反哺生态的繁荣。以太坊 L2 在坎坷升级后的代币赋能方面的举措也是需要重点关注的核心议题之一。
其他
如前文所述,Dencun 升级带来的交易费用的降低和 L2 TPS 的提高会惠及到每一个以太坊 L2。除了前文中我们讨论的项目外,还有一些其他项目的表现也值得期待。
Base 算得上是 2023 年表现最好的 L2 之一,与 Coinbase 强绑定的关系使得 Base 能够承接大量来自 Coinbase 的用户与资金,一跃成为了如今 TVL 排名第三的以太坊 L2。Base 的兴起离不开 Base 上 Friend.tech、FrenPet 等热门项目等炒作。而上述项目的一大特点之一即交互频率高且单次交互的收益较低。而且承接的用户量也相对较大,应用对性能的要求更高。Dencun 升级带来的利好恰好与此类项目的需求与特点相吻合。我们或将看到更多的泛社交类、游戏类的轻应用出现在 Base 上,为 Base 生态导入更多的用户与资金,激发 Base 的生态活力。
此外,还有更多的 Mantle、Blast 等尚未发币的 L2 仍在蓄力中。此类 L2 通过发币预期以及叠加收益营销等玩法吸引用户参与生态交互。Dencun 升级能够极大地降低用户交互的成本,进一步促进此类 L2 链上活动的繁荣。但值得注意的是,此类 L2 在空投后会走向何方我们尚不清楚,现阶段只能对该类项目保持谨慎乐观。
数据可用性层
Dencun 升级的核心模块之一即是引入了 blob 存储 L2 提交至 L1 的数据。但 blob 的数据存储不是永久的,在大约一个月左右的时间后,存储的数据将被丢弃。但该部分数据依然有潜在地被调用、分析的价值。因此,该部分数据的存储也会带动去中心化存储业务的需求。
ETHStorage
EthStorage 是第一个基于以太坊数据可用的基础上提供可编程的动态存储的二层解决方案,它能将以 1/100 倍到 1/1000 倍的成本将可编程存储扩展到数百 TB 甚至 PB 级别。
ETHStorage 高度集成 ETH,EthStorage 的客户端是以太坊客户端 Geth 的超集,这意味着运行 EthStorage 的节点的时候,依然可以正常参与以太坊的任何流程,一个节点可以是以太坊的验证者节点的同时也是 EthStorage 的数据节点。
并且 ETHStorage 与 EVM 的互操作性更强,能够实现与 EVM 的完美兼容。以 Mint NFT 图片为例,将存储在 Arweave 上的图片 Mint 为以太坊上的 NFT 图片需要三次智能合约操作,而 ETHStorage 仅需一次就能完成。

source:https://www.techflowpost.com/article/detail_12801.html
ETHStorage 采用 key-value 的存储范式,支持完整的 CRUD 操作(创建、读取、更新、删除存储数据)。从ETHStorage 定位为以太坊生态的第一个存储 L2。得益于其与 EVM 无缝丝滑的互操作性,以及低廉的存储成本,ETHStorage 有望承接被 blob 丢弃的 L2 状态数据。
Covalent
另一值得关注的去中心化存储项目是 Covalent。Covalent 率先嗅到了坎昆升级后数据可用性方面的商机,于 2023 年 11 月推出了「Ethereum Wayback Machine (EWM)」,用于长期存储被 blob 丢弃的 L2 状态数据。
当然,仅仅是存储数据对于 Covalent 来说价值有限,因此 Covalent 不仅是简单的存储,还会将 L2 数据整合到其现有的去中心化数据分析基础设施服务中。Covalent 支持用户无缝地访问区块链数据,为特定的用户群例如套利商、MEV researcher、AI researcher、区块链数据网站等提供数据服务支持。
无论在模块化区块链的未来,执行层、结算层、共识层以及短期数据可用性层如何演绎,Covalent 都希望成为所有项目方的长期数据可用性层,提供永久的数据存储以及可用性服务。
随着坎昆升级的落地,预期数据存储以及可用性赛道会陆续迎来新一轮的炒作。而拥有 Binance、Coinbase、1kx、Delphi Digital 等知名交易所以及一线投资机构背书,且拥有扎实业务的 Covalent 不会在竞争中落于下风。

source:https://www.covalenthq.com/docs/covalent-network/ewm-paper/
Filecoin、Arweave、Storj 等老牌去中心化存储项目
坎昆升级也会给 Filecoin、Arweave、Storj 等老牌的去中心化存储项目带来更加实际的去中心化存储业务需求。预计上述项目也会承接部分被 blob 丢弃的 L2 状态数据。由于该部分数据仅对部分以数据分析研究为导向的特殊人群有价值,并不需要频繁的状态改动。因此,相较之下,主打一次付费,永久存储的 Arweave 或许能够赢得更多的 L2 状态数据存储业务的增长。
如果我们把目光放长远,L2 也需要有专门的数据可用性层。长期来看,blob 中存储的可以不是 L2 提交的数据和状态,而是该部分计算的 Merkel 根。让以太坊不再承担任何额外的数据存储,回归最根本的共识。
EigenDA
EigenDA 是值得期许的一大 DA 解决方案。EigenDA 实现了数据可用性与共识的解耦。首先,Rollup 需要使用纠删码和 KZG 承诺对 Data blob 进行编码并发布 KZG 承诺。随后,由再质押组成的 EigenDA 节点需要对 KZG 承诺进行校对验证和最终的共识确认。最后,经过共识确认的数据才会被提交到以太坊主网。EigenDA 的核心在于复用了以太坊的共识,将 DA 中的验证和最终共识确认环节抽象了出来,通过复用的共识完成了这部分环节工作。

source:https://docs.eigenlayer.xyz/eigenda-guides/eigenda-overview
Polygon Avail
Polygon Avail 是 Polygon 提出的专注于解决以太坊扩容路线中数据可用性的项目。Avail 旨在为 L2、侧链等不同的扩容方案提供数据可用性服务。Avail 支持 EVM 兼容的 Rollup 将数据发布到 Avail。Avail 可以对交易进行高效的排序和记录,并提供数据存储和有效性验证。在有效性证明上,Avail 采用 KZG 多项式承诺,相比 Celestia 能够提供更加简洁的证明,并减少节点的内存、带宽和存储需求。Avail 自设计之初就与以太坊升级扩容路线保持一致,支持开发人员在 Avail 存储数据并选择在以太坊主网进行结算。在模块化区块链的趋势中,Avail 有望成为更多 EVM Rollup 的底层数据可用性服务提供商。

source:https://blog.availproject.org/the-avail-vision-reshaping-the-blockchain-landscape/
RaaS
RaaS 提供商能够将构建区块链的复杂技术抽象出来,通过简单易用的工具甚至无代码的形式帮助用户快速地一键部署 L2。如前文所述,坎昆升级会带来 L2 的爆发。L2 易用性的提升以及性能的提升也会促进更多 L2 的出现,从而利好底层的 Rollup as a Service 基础设施。
在目前的 RaaS 方案中,也不乏有到底是选择 OP 还是 ZK 方案的讨论。基于 OP 的方案拥有更好的兼容性、更丰富的生态与更低的门槛。基于 ZK 的方案拥有更高的可定制化程度和更高的安全性。虽然从长期来看,基于 ZK 的方案可定制化程度更高,拥有更强的错位竞争力,能够给项目带来功能与性能上的独特赋能。但就短期而言,基于 OP 的方案更能以其低门槛,高兼容性的优势放大 Dencun 升级给 L2 带来的成本和性能优势,更加快速地复用现有完备的 EVM 基础设施,实现早期用户和资金的快速扩张,短期杠杆效应更明显。
Caldera
Caldera 是基于 OP Stack 搭建的 RaaS 服务提供商,支持以无代码的方式为用户快速地搭建起一条 Optimism L2。使用 Caldera 发行的 L2 能够实现完全的 EVM 兼容,能够极大地降低开发者的开发门槛,有利于直接复用现有的 EVM 生态项目,从而为 L2 提供更为完备的基础设施。除了 L2 本身,Caldera 还为用户配置了一系列的区块链基础设施,例如区块链浏览器、测试网水龙头等,从而进一步降低发链成本及使用门槛,即插即用。

source:https://foresightventures.medium.com/foresight-ventures-what-is-raas-which-type-of-raas-will-win-the-market-b010006f5cd
Altlayer
Altlayer 是 Optimism 系下另一值得关注的 RaaS 解决方案。Altlayer 支持无代码部署 L2。开发人员只需要进行简单的图形界面操作就可以迅速创建一条 Rollup 链。此外,AltLayer 还支持弹性 Rollup—Flash Layer。当主网应用需求激增,例如热门 NFT 项目开启铸造,热门 DeFi 项目发放空投时,开发人员可以快速地通过 Altlayer 部署一条 Rollup 链以响应短时激增的性能需求。当事件结束,状态和资产都被转移回基础链时,Flash Layer 便可以被直接删除。Altlayer 提供了一个能够避免资源浪费的瞬时扩容解决方案,能够满足更复杂的业务需求。

source:https://docs.altlayer.io/altlayer-documentation/rollup-types/flash-layer-rollups
Lumoz
Lumoz(原 Opside)是基于 ZK 构建 RaaS 解决方案,支持开发者一键部署属于自己的 ZK-Rollup,生成定制化的 zkEVM 应用链。同时,大量 ZK-Rollup 的出现也会催生对于 ZKP 计算的巨大算力需求。Lumoz 还构建了一套去中心化的 ZKP 市场,支持 ZK 挖矿,为 ZK-Rollup 生成零知识证明。就实际使用而言,开发者无需了解任何与 ZK 相关的知识,仅需通过简单的前端操作就可以快速部署一条 ZK-Rollup。ZK-Rollup 运行过程中所涉及到的算力需求问题,也可以通过 Lumoz 提供的 ZK-PoW 服务解决,能够极大地降低项目方的运营门槛与运营成本。特别的,Lumoz 还支持 0 Gas Fee 合约,能够给用户带来无交互成本的丝滑的 Dapp 使用体验。近期大火的 ZKFair 即是基于 Lumoz 构建的 L2 之一。
应用层
此前我们详细地讨论了 Dencun 升级对于 L2、DA 以及 RaaS 等 Infra 赛道层面的利好。Dencun 升级对于 L2 成本以及性能的改善也会促进应用层的发展与创新。接下来我们将简略地分析能够显著受益于 Dencun 升级的应用层赛道。
Perps
总体来看,DeFi 赛道中的交互具有交互频率低,但单点交互收益高的特点。因此,从某种意义上来说,DeFi 并不特别依赖于较高的性能,单次 DeFi 操作带来的收益也能很好地覆盖交互的成本。但去中心化衍生品相对例外,性能瓶颈的限制以及过高的网络交易费用的缺陷会在去中心化衍生品协议运作的过程中被无限放大。
因为 L2 网络的性能限制,Perps 类项目几乎无法运行链上订单薄,无法高效地响应实时的订单匹配需求。并且,过高的网络费用会极大地限制做市商、高频交易用户的高频交易。上述问题的存在导致了 Perps 交易效率较低,交易滑点相对更高,无法吸引深度流动性、专业的交易用户,且无法给用户带来比肩 CEX 的交易体验。
我们认为 Dencun 升级能够一定程度上解决上述问题,特别是性能上的提升对于衍生品交易而言尤为关键。相比较点对池、AMM 模式的 Perps 而言,Dencun 升级更加利好 L2 Perps 诸如 ApeX Protocol、Aevo、Vertex Protocol 等订单薄模型的去中心化衍生品交易所。同样的,网络交易费用的降低也会进一步刺激更加成熟的 GMX、Synthetix、GNS 等点对池模式 Perps 的交易。
LSD
除了 EIP-4844 外,Dencun 升级还包括了 EIP-4788 的引入。EIP-4788 将把信标区块根引入到每个 EVM 区块中。这使得以太坊主网可以以信任最小化的方式获得以太坊共识层的数据,消除了对外部预言机的依赖,从而减少了潜在的安全风险、预言机故障和恶意操纵风险。EIP-4788 的引入能够进一步提高质押协议的安全性,尽管对用户而言,这一改进并不直接,但这对 LSD 以及 ReStaking 赛道而言属于潜在的重大利好。EIP-4788 使得诸如 Lido、Rocketpool、Swell 等流动性质押协议以及 Eigenlayer 等再质押协议可以直接从共识层访问验证器余额和状态等关键数据,从而显著地提高了其安全性和操作效率。我们依旧对 Dencun 升级后 LSD,特别是对以 Eigenlayer 为代表的 ReStaking 赛道的发展抱有较高的期待。Eigenlayer 近期也动作频频,陆续支持了多种 LST,与 Altlayer 合作推出了 Restaked Rollups、生态再质押协议 Renzo 已经上线,EigenDA 也开启了第二阶段测试网。Eigenlayer 的 TVL 也已达到了 1.7B 并不断持续攀升。再质押的叙事才刚刚兴起,EIP-4788 将为再质押提供底层坚实的安全保障。
FOCG
全链游戏是 Dencun 升级的极大受益者之一。不同于仅资产上链,游戏主体仍处于链下的 Web2.5 游戏,全链游戏的游戏内容、逻辑、规则、资产全部上链。链上的 Gas 费用决定了每一次游戏操作的交互成本,链上性能决定了玩家的用户体验。很明显,由于性能的限制,此前的全链游戏仅局限于较为简单的回合制策略类游戏。较高的交互成本以及游戏对于高频交互的需求也让很多玩家望而却步。
Dencun 升级能够直观的改善现有的全链游戏的发展窘境,甚至催生出更多的全链游戏类型。我们看好有更多的全链游戏基于 Mud、Dojo 等全链游戏引擎构建,并运行在 L2 Redstone 与 StarkNet 之上。现有的全链游戏诸如 Sky Strife、Loot Survivor、Issac、Influence 也或将因 Dencun 升级带来的用户体验的改善捕获更多的真实玩家。
Dencun 升级的落地将为以太坊生态再次注入新活力。当然,Dencun 升级除了利好前文所述的赛道外,也会降低诸如侧链、非 EVM 扩容方案等部分赛道的吸引力和核心竞争力。EVM 生态 L2、L3 成本的大幅降低以及性能的提升会使得 Polygon 等侧链解决方案进一步黯然失色,BSC 等非 EVM 扩容方案也会降低因成本和性能优势带来的吸引力。Dencun 升级会将市场重心重新聚焦在以 L2、L3 为核心的以太坊生态。
总结:
1.Dencun 升级作为以太坊升级路线图中「The Surge」的一部分,旨在进一步降低以太坊生态的使用成本,提高以太坊生态的可拓展性。Dencun 升级将通过 EIP-1153 引入瞬时存储操作码,降低以太坊主网的存储成本和 Gas 消耗,提升主网的可拓展性。Dencun 升级还将引入 EIP-4844,通过引入新型数据结构 blob,显著地降低以太坊 L2 的交易成本,提高 L2 的交易吞吐量。
2.就目前的 Shadowfork 测试报告以及近期举行的第 178 次以太坊核心开发者执行会议来看,目前以太坊 Dencun 升级的测试情况良好,三大测试网将如预期在 1 月至 2 月初分别进行测试网 Dencun 升级测试。如果测试网测试顺利,主网的 Dencun 升级有望在 2 月内完成。
3.Dencun 升级会进一步带动 L2 生态的繁荣,Optimism、Arbitrum 与 Metis 尤其值得关注。Dencun 升级还会带动去中心化存储、DA 以及 RaaS 等 Infra 赛道的需求。EthStorage、Covalent、EigenDA、Polygon Avail、Caldera、Altlayer、Lumoz 等生态项目的发展值得关注。
4.Dencun 升级也会促进应用层的发展与创新,以 ApeX Protocol、Aevo**、**Vertex Protocol 为代表的订单薄模型 Perps 将显著受益。EIP-4788 会改善 LSD 与 ReStaking 协议的底层安全性,尤其会带动以 EigenLayer 为代表的再质押赛道的发展。全链游戏也会因 Dencun 升级为用户带来更好的交互体验。
免责声明:数字资产交易涉及重大风险,本资料不应作为投资决策依据,亦不应被解释为从事投资交易的建议。请确保充分了解所涉及的风险并谨慎投资。OKEx学院仅提供信息参考,不构成任何投资建议,用户一切投资行为与本站无关。

和全球数字资产投资者交流讨论
扫码加入OKEx社群
industry-frontier