
JustLend DAO完成首轮JST回购
以太坊生态系统一直面临着可扩展性的挑战,Metis的崛起正在为这个问题带来全新的解决方案。作为以太坊Layer 2扩容解决方案的后起之秀,Metis最近取得了惊人的成就,尤其是其计划在2024年第一个季度推出的首个去中心化Pos排序器更是引发了市场的热烈关注。
市场对于Metis的未来前景普遍看好,也反应在其代币上,METIS作为Metis原生代币同时也是Metis网络的Gas Token,在刚刚过去的三个月内涨幅超过了800%,Metis的TVL更是两次超越同类项目,成为了继Arbitrum和Optimism之后的Layer 2网络第三大巨头。
Metis的快速崛起并非偶然,除了去中心化Pos排序器和Gas Token之外,项目方的推动也发挥了重要作用。12月18日,MetisDAO开发组织MetisDAO基金会宣布成立约1.1亿美元的生态系统发展基金,此举措进一步提高了Metis网络的效率和透明度,同时也为其生态系统带来了新的发展机遇。

随着以太坊坎昆升级的开启,市场的关注点暂时从比特币现货ETF转向了layer2市场,在众多明星layer2代币中,METIS以其惊人的涨幅从中脱颖而出,从10月初的15美元,最高曾一度上涨至120美元,涨幅一度超过800%,成为了当前最受瞩目的layer2黑马。
除了代币价格的上涨之外,Metis的Total Value Locked(TVL)也呈迅猛增长,在过去两个月内两次超过Base。根据L2BEAT数据显示,截至1月17日,Metis的TVL已超9.6亿美元,过去7天涨幅超过50%,即将成为第三个突破10亿市值的layer2网络。

Metis的惊人涨幅引发了市场的强烈关注,但同时也带来了一些争议。事实上,就在三个月前,Metis还只是一个基于Optimistic Rollup的layer2方案,相比Arbitrum、Optimism、Base等L2网络,Metis的知名度要小得多,甚至不如zkSync、Starknet、Linea等。
因此,一些投资者认为Metis的涨幅背后可能存在庄家或做市商的操作。根据一位链上数据分析师的观察,过去一段时间里有11个地址被怀疑是Metis的庄家或做市商。这些地址在过去的时间内充值了大量METIS代币,而且它们的购买和转移行为与METIS代币价格的变动高度一致。此外,知名做市商DWF Labs也参与了METIS代币的交易,他们以较低价格购入大量代币,并在代币价格上涨后获得了显著利润。这一事实进一步支持了庄家或做市商在METIS代币涨幅中的可能存在。
尽管存在庄家操作的嫌疑,Metis作为一个layer2后起之秀,其创新的发展理念和技术优势也赢得了市场对其的极大认可。通过METIS价格的持续增长,可以看出投资者对METIS未来的涨势仍然持乐观态度。值得一提的是,METIS尚未上线Binance,这意味着未来它仍具有再次爆发的潜力。
去中心化排序器是Layer2 Rollup的核心概念,对于实现Layer2原生的DeFi和生态爆发具有重要意义。虽然过去几年Layer2取得了长足的进展,并出现了许多创新项目,但在去中心化排序器方面的进展却相对缓慢。特别是那些规模庞大的公链,往往不愿改变现状。这是因为急于推动去中心化排序器可能会对整个Layer2生态产生潜在的危机和挑战,并直接影响项目方的收益。因此,即使是行业排名前列的Layer2公链,如Arbitrum和Optimism,目前也仍然使用中心化的排序器。
然而,区块链的理念告诉我们,去中心化才是未来的方向。传统的中心化排序器将大量交易整理排序并打包成一个交易,然后提交给Layer1进行确认,以实现Layer2的高性能和低手续费。但中心化无法避免单点作恶或故障风险。因此,实现Layer2排序器的去中心化势在必行,而在这方面,Metis走在了所有Layer2公链的前面。
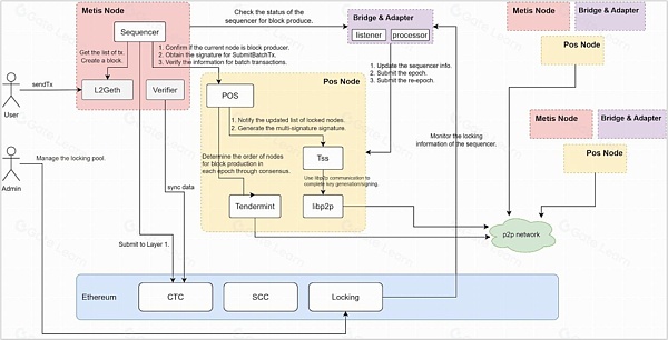
Metis是首批实践去中心化Pos排序器的Layer2网络,为未来的发展提供了一个范本。这个范本不仅实现了排序器的去中心化,还提供了一个基于PoS(权益证明)的去中心化Optimistic Rollup解决方案。在这个范本中,Metis的去中心化Pos排序器包含了三个主要角色:管理员、排序器和PoS共识层。

管理员是Metis去中心化系统的管理者,负责管理整个系统的运行。他们设定规则,决定哪些排序器可以参与交易排序和处理,并控制交易处理的速度等。
排序器池是系统的核心,由一组经过验证的排序器组成。每个排序器承担不同的任务。其中一个重要的排序器是L2 Geth,负责对交易进行排序和打包成区块。还有适配器模块,用于与其他系统进行交互。另外,还有一个叫做Proposer的角色,负责将处理好的交易批量提交到另一个系统中。
PoS共识层是独立于Metis的存在,负责管理排序器之间的签名权限。当需要提交一个交易批次时,至少需要超过一半的排序器进行确认,才能认为该批次是有效的。共识层管理排序器的加入和退出,并确保签名权限的安全重新分配。
为了保障系统的正常运行,Metis的去中心化Pos排序器采用了Staking激励制度。排序器池的运营方和共识层节点运营者都需要质押一定数量的代币作为担保。如果有排序器在处理交易时出现不诚实行为,其他人可以提出挑战。如果挑战成功,该排序器将失去部分质押。此外,为了吸引更多参与者,Metis生态还将推出一些Staking dApp,以服务于那些没有足够资金进入排序器池的普通用户,如此一来,一个广泛参与、监管透明且每个参与方都能获益的稳定去中心化Pos排序器执行框架便呼之欲出。
目前Metis的去中心化Pos排序器已经在Sepolia测试网上进行了测试,并于2024年1月3日开启了社群测试。参与者可以通过测试dApp、Learn to Earn等方式获得积分,积分的不同等级将获得不同类型的NFT奖励。通过所获得的NFT,参与者将有机会获得社群测试的空投奖励。Metis积极鼓励社群广泛参与,以便更好地测试网络的稳定性,发现并修复潜在问题,并推动去中心化POS排序器解决方案的进一步完善。
如何吸引更多的开发者加入生态系统,构建新的项目并进行持续创新是所有公链发展生态系统所需要面临的课题,在以往的layer2用户争夺战中,各个Layer 2项目都利用各自的优势吸引用户,例如Optimism通过多轮空投吸引了大量用户,随后利用开源元件OP Stack逐步构建了自己的超级链宇宙。Arbitrum则积极引入了顶级的DeFi项目,如Uniswap、Aave、Curve、1inch等,从而吸引了大量的用户。
相较于这些背景和实力深厚的老牌layer2项目,Metis则更多的是凭借着本身的技术优势以及擅于揣摩用户心理,来吸引了大批开发者和项目入驻Metis生态系统。
首先在费用方面,凭借Hybrid Rollups的巧妙设计,Metis生态的交易体验既高效又安全,另外Metis集成了一个去中心化储存MemoLabs,这使得其交易费用相比较于Optimism、Arbitrum低了十数倍,ETH转帐小于$0.01。虽然未来随着Metis将DA层改为ETH主网,交易费用虽然会有所上升,但也在一个低廉的范围之内,且交易安全性会进一步提高。

其次,Metis注重揣摩用户心理需求,通过多种手段吸引用户和项目进入生态系统。Metis进行了大量的空投活动,并开展了去中心化Pos排序器社区测试,为积极参与测试的社区成员提供丰厚奖励。此外,Metis还推出了Metis倡导者计划,为那些认同Metis发展理念并具有内容创作能力和社交媒体影响力的社区成员提供奖励。
另外,Metis非常重视开发者的体验,Metis保留了Optimistic Rollup架构,提供了EVM等效性,使得大量以太坊开发者能够轻松入驻生态系统。此外,Metis还提供了详尽的技术文件、开发教程和相关技术工具,并组建了开发者交流社群,促进技术交流与学习。Metis还通过Bug赏金计划和骇客松活动资助开发者,并提供资金、技术和行销支援。
目前Metis生态应用超过100+,DeFi、钱包、NFT等板块均囊括其中,其中也不乏Aave、SushiSwap、Stargate等拥有较高知名度的DeFi应用,从默默无闻的layer2公链到目前排名仅次于Arbitrum和Optimism第三大layer2公链,Metis的崛起也为长期陷入OP系VS ZK系的竞争内耗的以太坊layer2赛道开辟了一个新的道路。通过技术+激励手段以及坚定的去中心化理念,Metis或将在即将到来的牛市中开启新的叙事。
免责声明:数字资产交易涉及重大风险,本资料不应作为投资决策依据,亦不应被解释为从事投资交易的建议。请确保充分了解所涉及的风险并谨慎投资。OKEx学院仅提供信息参考,不构成任何投资建议,用户一切投资行为与本站无关。

和全球数字资产投资者交流讨论
扫码加入OKEx社群
industry-frontier