
JustLend DAO完成首轮JST回购
作者:lukewasm.eth 来源:mirror 翻译:善欧巴,金色财经
介绍
由于区块链处理能力有限,当今的去中心化应用程序在执行复杂的链上计算时面临着限制。然而,随着区块链协处理器等技术的快速发展,结合博弈论和机制设计,出现了新一波用例,极大地改善了用户体验。
本文探讨了协处理器的设计空间,重点关注它们所支持的潜在用例。
要点:
区块链计算成本昂贵且有限;一种解决方案是将计算移至链外,并通过协处理器验证链上结果,从而实现更复杂的 dapp 逻辑。
根据其安全假设,协处理器可以分为无信任(ZK)、信任最小化(MPC/TEE)、乐观和加密经济。这些解决方案还可以组合起来,以实现所需的安全性与效率的权衡。
不同类型的协处理器适合 DeFi 中的不同任务。潜在用例涵盖 DEX(AMM 和订单簿)、货币市场、质押、重新质押等。
随着去中心化人工智能的兴起,与协处理器一起,我们正在进入“智能 DeFi ”的新时代。
协处理器的作用
区块链通常被视为通用 CPU 虚拟机 (VM),可能不适合繁重的计算。涉及数据驱动分析和密集计算的任务通常需要链下解决方案。例如,像 dydx v3 这样的订单簿交易所利用在中心化服务器上运行的链外匹配和风险引擎,仅在链上进行资金结算。
在计算中,引入协处理器来协助处理器执行特定任务,如前缀“co-”所示。例如,GPU 充当 CPU 的协处理器。它们擅长处理 3D 渲染和深度学习等任务所需的并行计算。这种安排允许主 CPU 专注于通用处理。协处理器模型使计算机能够处理更复杂的工作负载,而使用单个通用 CPU 是无法实现的。
通过利用协处理器和访问链上数据,区块链应用程序可以提供高级功能并做出明智的决策。这为进行额外计算创造了机会,能够执行更复杂的任务,并使应用程序变得更加“智能”。
不同类型的协处理器
基于信任假设,协处理器主要可以分为三种不同类型:零知识(ZK)、乐观和加密经济。
ZK 协处理器如果实现正确,理论上是无需信任的。他们执行链下计算并提交链上证明进行验证。虽然它们提供了速度,但在证明成本方面需要权衡。随着定制硬件的进步和加密技术的发展,转嫁给最终消费者的最终成本可能会降低到更可接受的水平。
Axiom和RISC Zero Bonsai 是 ZK 协处理器的示例。它们允许访问链上状态的任意计算在链外运行,并提供计算执行的证据。
为了更清楚地了解典型 ZK 协处理器的运行方式,让我们检查一下RISC Zero Bonsai 的工作流程。
应用程序将协同处理请求发送到 Bonsai Relay,然后将证明请求转发到 Bonsai 证明服务。RISC Zero zkVM 执行程序并生成证明来验证代码的正确执行,任何人都可以验证。随后,Bonsai Relay 在链上发布证明,应用程序通过回调函数接收结果。

虽然 ZK 协处理器是实现可验证的链外计算的一种方法,但 MPC 和 TEE 等替代方案提供了不同的方法。MPC 支持对敏感数据进行协作计算,而 TEE 则提供基于硬件的安全飞地。每个选项都需要在安全性和效率之间进行权衡。在本文中,我们将重点关注 ZK 协处理器。
乐观协处理器提供了经济高效的解决方案,但它们存在严重的延迟问题(通常为数周)。他们要求诚实的各方在具有挑战性的窗口内通过欺诈证据有效地挑战他们。因此,安全保障的时间被推迟。
加密经济协处理器是乐观的协处理器,在执行时具有足够大的经济债券和链上保险系统,允许其他人获得错误计算的补偿。这种经济债券和保险可以通过 Eigenlayer 等共享安全提供商购买。优点是即时结算,但缺点是购买保险的成本。

*现有的证明生成时间不到一秒(诚然,对于小型、优化的证明),而且它们正在迅速改进。
不同类型的协处理器表现出不同的成本、延迟和安全特性。组合不同类型的协处理器可以带来优化的用户体验。一个突出的例子是布雷维斯。Brevis 最初推出的是 zk 协处理器,现在推出了Brevis coChain。这项创新将加密经济学和 ZKP 结合在 ZK 协处理器中,从而降低了成本、最小化了延迟并增强了用户体验。
纯 ZK 协处理器在当前状态下仍然面临诸如高证明生成成本和可扩展性问题等挑战。这是因为数据访问和计算结果的 ZK 证明总是预先生成的。利用 Eigenlayer 的重新抵押基础设施,Brevis coChain 使 dapp 能够定制他们想要的加密经济安全级别,从而赋予他们更大的灵活性来增强用户体验。以下是其运作方式的简单说明。
Brevis coChain 首先会根据 PoS 共识“乐观”地生成协处理请求的结果。然后,启动两个挑战窗口,一个是特定于应用程序且由开发人员配置的,另一个是较长的全局 coChain 削减窗口。

在应用程序挑战窗口期间,观察者可以提交与协处理结果相矛盾的 ZKP。成功的挑战会削减提议者并奖励挑战者。失败的提案会导致挑战者的保证金被没收。

如果没有挑战,应用程序将认为结果有效。全球 coChain 削减窗口是为了增强安全性。即使应用程序接受了错误的结果,只要 coChain 削减窗口打开,恶意验证器就可以被削减,并且可以纠正错误的结果。

由于不同类型的协处理器表现出不同的成本、延迟和安全特性,因此应用程序必须评估其需求以确定所需的协处理器类型。如果计算涉及高安全性任务,例如计算 Beacon 链上验证者的余额,涉及数十亿美元的流动性质押,ZK 协处理器是最合适的选择。它们提供了最大的安全性,因为结果可以不受信任地验证。此外,在这种情况下,延迟不是问题,可以在可接受的时间范围内生成证明。
对于对延迟不太敏感且不涉及重大财务价值的任务,例如在社交资料上展示链上成就指标,提供最低链下计算的乐观协处理器可能更可取。
对于其他任务,当购买的保险涵盖风险价值时,加密经济协处理器被证明更具成本效益。保险成本的分析应根据具体情况进行,很大程度上受到应用程序所带来的价值的影响。这些任务通常需要不同的分析和风险建模。
对协处理器进行分类的另一种方法是按计算类型,例如:
RiscZero,简洁且=nil;对于一般计算,
AI 的仪式和模块,
数据库操作的空间和时间,
用于 EVM 计算的MegaETH等。
协处理器在 DeFi 中的使用是一个具有巨大潜力的新兴领域。接下来,我将概述如何在 DeFi 的各个领域(包括 DEX、货币市场、质押、重新质押等)使用协处理器的现有想法和实现。
DEX
DEX 涉及多个利益相关者。其中包括交易者、流动性提供者、做市商、流动性管理者、解决者/填充者等。协处理器有潜力通过不同级别的信任假设有效地简化复杂任务,最终增强这些利益相关者的体验。
降低成本
在基本的 AMM 中,一项重要功能是在用户发起交换时计算必要的参数。这些参数包括转入和转出的金额、费用以及转入后的价格。在维持信任保证的同时利用 zk 协处理器的计算能力的一个简单用例是在链外执行部分交换功能,然后在链上完成其余步骤。zkAMM 是自动做市商 (AMM) 的一种变体,它在协议中集成了零知识证明。迭戈(@0xfuturistic)介绍了基于 Uniswap v3 的 zkAMM (zkUniswap) 实现,其中一部分 AMM 交换计算被卸载到 Risc Zero zkVM。用户通过在链上发出请求来启动交换,交换输入由中继器拾取,并且计算在链外进行。然后中继者发布输出和证明。AMM 验证证明并结算交换。
虽然现阶段计算成本仍与 EVM 相当,但由于 RiscZero 的延续特性,可以通过独立路径并行计算交换来实现更高的效率。本质上,交换的执行可以在链上按顺序完成,但实际的交换步骤可以使用这种方法在链外并行计算。这使得批次中最重的部分能够并行化,这在 EVM 中本身是不可能的。验证成本也可以通过将多个交易分批在一起来摊销。
用户还可以选择使用替代数据可用性层来发送交换请求。另一种方法是利用EIP712签名进行链下传播,这可以进一步降低交换成本。
动态参数
协处理器还可以用于动态控制 AMM 池的交换费用。动态费用的概念是在市场波动期间提高费率,并在市场平静时降低费率。这对被动流动性提供者来说是一个好处,因为他们始终站在交易的不利一边,并通过损失与再平衡(LVR)经历价值泄漏。动态费用的实施旨在通过充分补偿有限合伙人来解决这个问题。
一些 AMM 已经具备此功能。例如,Ambient利用外部预言机每 60 分钟监控不同费用级别的 Uniswap v3 池并拍摄快照,以选择性能最佳的池。
为了进一步了解调整费率,可以利用链上和链下的额外数据。这包括针对该特定 AMM 池或针对不同流动性池(例如 Ambient 解决方案)甚至不同网络上的池的同一货币对进行的链上历史交易。如果允许某些信任假设,还可以引入来自 Chainlink 或 Pyth 等信誉良好的预言机的链下数据(例如 CEX 交易数据)。
使用哪种类型的协处理器的决定受到费用调整频率的影响。如果池需要非常频繁的动态费用变化,加密经济协处理器可能更合适。这是因为证明成本可能超过保险成本,保险成本可以通过费率差异乘以平均数量来估计。如果发生任何错误的计算,有限合伙人可以轻松地索赔 Eigenlayer 提供的保险,以补偿他们的费用损失。
另一方面,有些矿池更喜欢不太频繁的费率变化。然而,这些池处理的数量非常大,这可能会增加保险购买成本。在这种情况下,ZK协处理器更适合,因为它提供了最强的保障。
主动流动性管理器(ALM)
对于经验不足的用户来说,被动流动性提供可能是一个有吸引力的选择,他们希望从闲置流动性中赚取费用,而不必过度担心价格偏差。然而,一些流动性提供者(LP)更容易受到价格偏差和统计套利造成的损失。我们之前讨论过如何动态调整费用来缓解这个问题。但为什么不更进一步,彻底改变流动性曲线的形状呢?这是一种更复杂的流动性管理方法,称为主动流动性管理器(ALM)。
遗憾的是,现有的ALM大多只提供再平衡等基础策略,对费用收取的影响有限。另一方面,可以使用稍微更先进的技术,例如使用货币市场或衍生品进行对冲。然而,它们要么在链上频繁执行时会产生高昂的成本,要么依赖集中式链下黑盒计算。
协处理器有潜力解决成本和信任问题,从而能够采用先进的策略。通过与Modulus Labs等尖端零知识机器学习 (ZKML) 解决方案和Ritual等去中心化人工智能平台集成,流动性管理者可以利用基于历史交易数据、价格相关性、波动性、动量等的复杂策略,同时享受隐私和无需信任的优点。
高频交易策略需要精确的时机和快速的执行。虽然 ZK 解决方案可能并不总能满足必要的速度,但加密经济协处理器在这一领域表现出色。这些协处理器允许快速执行人工智能算法,并在块时间允许的情况下尽可能频繁地更新参数。然而,使用这种方法会产生保险费用。由于管理者不当处理资金或进行反向交易等潜在风险,准确估计这些成本可能具有挑战性。决策过程涉及平衡额外回报与保险费用,这最终取决于协处理器测量的时间范围内发生的总量。
基于指标的奖励分配
虽然每笔交易都记录在区块链上,但智能合约在确定这些交易所代表的指标方面面临着挑战,例如交易量、交互次数、每单位时间的 TVL 等。人们可能会建议使用 Dune Analytics 等索引解决方案,该解决方案提供有价值的信息。然而,依赖链外索引引入了额外的信任层。这就是协处理器成为一种有前途的解决方案的地方。
一项特别有价值的链上指标是交易量。例如,与某些块内的特定地址相关联的特定 AMM 池内的累积量。这个指标对于 DEX 非常有利。一种用例是允许根据用户的交易量为其设置不同的费用等级。这种方法类似于动态费用,但它不依赖一般数据,而是查看特定地址的数据。
Brevis提供了一个有趣的例子,其中交易量证明可以与定制的费用回扣 Uniswap 挂钩相结合,以提供类似于 CEX 上的 VIP 交易者的基于交易量的费用回扣。
具体来说,Uniswap v4可以读取用户过去30天内的历史交易,用定制的逻辑解析每个交易事件,并使用Brevis计算交易量。然后,交易量和 Brevis 生成的 ZK Proof 在 Uniswap v4 Hook 智能合约中进行可信验证,该智能合约异步确定并记录用户的 VIP 费用等级。验证通过后,符合条件的用户未来的任何交易都会触发 getFee() 函数,简单地查询 VIP 记录并相应减少交易费用。
获得“VIP”认证的成本也很便宜(根据其性能基准结果,大约 2.5 美元)。使用NEBRA等解决方案聚合多个用户可以进一步降低成本。唯一的代价是延迟,因为访问和计算 2600 个链上 Uniswap 交易大约需要 400 秒。然而,对于时间不敏感的功能来说,这不太重要。
为了解决延迟问题,dapp 可以利用 Brevis 的 coChain。通过 PoS 共识机制快速计算和交付结果,以最大程度地减少延迟。如果出现恶意活动,可以在挑战窗口期间使用 ZKP 来惩罚流氓验证者。
例如,在前面提到的 VIP 费用场景中,如果超过 2/3 的 coChain 验证者在链接到动态费用挂钩的“VIP 等级查找表”中欺骗性地为某些用户分配更高的 VIP 等级,则某些用户最初可能会获得更大的费用折扣。然而,当在削减窗口期间出示 ZK 证明,证明 VIP 等级不正确时,恶意验证者将面临处罚。然后,可以通过启用质询回调来更新 VIP 等级查找表来纠正错误的 VIP 等级。对于更谨慎的场景,开发人员可以选择实施扩展的应用程序级挑战窗口,提供额外的安全性和适应性层。
流动性挖矿
流动性挖矿是一种旨在引导流动性的奖励分配形式。DEX 可以通过协处理器更深入地了解其流动性提供者的行为,并适当分配流动性挖矿奖励或激励。重要的是要认识到并非所有 LP 都是一样的。有些人充当雇佣兵,而另一些人则仍然是忠实的长期信徒。
最佳的流动性激励应该回顾性地评估有限合伙人的奉献精神,特别是在市场大幅波动期间。那些在此期间持续为矿池提供支持的人应该获得最高的奖励。
求解器/填充器声誉系统
在关注用户意图的未来,求解器/填充器通过简化复杂的交易并实现更快、更便宜或更好的结果来发挥至关重要的作用。然而,对于求解器的选择过程一直存在批评。目前的解决方案包括:
利用荷兰式拍卖或费用自动扶梯的无需许可的系统。然而,这种方法在确保竞争性和无需许可的拍卖环境方面面临挑战,可能导致延迟问题甚至用户无法执行。
无需许可的系统需要抵押代币才能参与,这会造成进入的财务障碍,并且可能缺乏明确的削减/惩罚条件,或透明且无需信任的执行。
或者,可以根据声誉和关系建立解决者白名单。
前进的道路应该是无需许可和无需信任的。然而,为了实现这一目标,有必要建立区分优秀求解器和一般求解器的准则。通过利用 ZK 协处理器,可以生成可验证的证明,以确定某些求解器是否满足或不满足这些准则。根据这些信息,求解器可能会受到优先顺序流、削减、暂停甚至列入黑名单的影响。理想情况下,更好的求解器将收到更多的订单流,而较差的求解器将收到更少的订单流。定期审查和更新这些评级非常重要,以防止巩固和促进竞争,为新来者提供平等的参与机会。
抗操纵价格预言机
Uniswap 已经在其 v2 和 v3 版本中引入了嵌入式预言机。随着 v4 的发布,Uniswap 通过引入更高级的预言机选项,为开发人员扩展了可能性。然而,链上价格预言机仍然存在局限性和约束。
首先,有成本的考虑。如果协处理器计算的价格预言机可以提供成本改进,那么它可以作为更实惠的替代方案。价格预言机的设计越复杂,节省成本的潜力就越大。
其次,链上价格预言机池仍然容易受到操纵。为了解决这个问题,通常的做法是汇总不同来源的价格并进行计算,以创建更具抗操纵性的价格预言机。协处理器能够从各种池中检索历史交易,甚至跨不同协议,从而能够生成具有竞争性成本的抗操纵价格预言机,以便与其他 DeFi 协议集成。
DIA Data正在与Mina 生态系统的O(1) Labs合作开发基于 ZK 的预言机。这种方法是类似的——获取市场数据并在链外执行更复杂的计算,不受天然气成本和其他执行限制的影响,但能够在结果在链上提供时验证计算的完整性。这使得用其他市场数据(例如深度)补充简单的价格信息变得可行,以帮助评估清算影响,以及元数据以使协议能够定制其信息。
保证金制度
为了克服区块链技术的计算限制,许多衍生品平台经常将某些组件(例如风险管理系统)移至链外。
@0x_emperor和@0xkrane提出了一个有趣的协处理器用例,其中裕度逻辑是透明且可验证的。许多交易所都设有风险管理系统来防止杠杆过高。其中一个例子是自动减仓系统(ADL),该系统战略性地将损失分配给盈利的交易者,以抵消清算交易者所遭受的损失。本质上,它在盈利的交易者之间重新分配损失,以弥补因这些清算而产生的未偿债务。
用户可能对强行平仓有疑问。为了解决这个问题,交易所可以利用协处理器使用链上数据执行保证金引擎逻辑,并生成证明来验证计算是否正确。由于 ADL 很少发生,因此对延迟和证明成本的担忧很小。然而,使用无需信任且可验证的 Zk 协处理器可以增强透明度和完整性,这对交易所及其用户都是有利的。
货币市场
通过利用历史链上数据的见解,协处理器有可能增强有限合伙人和借贷协议的风险管理。此外,协议可以基于数据驱动的分析提供改进的用户体验。
几个月前,当 Curve 遭遇漏洞攻击时,人们的注意力转向了货币市场,数以百万计的 CRV 代币面临清算风险。当贷款价值 (LTV) 比率变得不健康时,Frax 贷方在协议大幅加息中找到了一些安慰。这激励 Curve 创始人更快地偿还债务。然而,AAVE 利益相关者表达了担忧,并发起了关于减少抵押品容量和可能停止市场的讨论。他们的担忧源于流动性不足以成功清算的可能性,这可能导致坏账和易受市场条件影响。
幸运的是,危机已经解决。定期审查货币市场上列出的资产非常重要,特别要关注其在市场上的流动性,尤其是在清算事件期间。非流动资产应被分配较低的贷款价值(LTV)比率和抵押品能力。
然而,正如我们在 CRV 情况中观察到的那样,货币市场风险参数变化的决策过程通常是反应性的。我们需要更加迅速和主动的措施,包括去信任的解决方案。关于反馈控制的使用进行了讨论根据链上指标(例如流动性利用率)动态调整参数,而不是依赖预先确定的曲线。一个有趣的概念涉及一个贷款池,用于验证特定市场的链上流动性证明。控制器接收 ZK 协处理器根据链上指标计算得出的证据,表明资产何时不再具有足够的流动性超过特定阈值。根据这些信息,控制者可以采取各种措施,例如调整利率、设定贷款价值上限、暂停市场,甚至完全停止市场。
更先进的策略可能包括根据前一周的链上流动性定期调整抵押品借贷能力或利率曲线。确切的门槛将通过 DAO 内部的讨论来确定。它可以通过考虑历史链上交易量、代币储备、一次性互换的最小滑点等因素来确定。
对于贷款人和借款人来说,货币市场可以提供增强的服务和体验,类似于 DEX 中 VIP 交易者的费用回扣计划。现有的信用评分解决方案旨在创建链上用户的全面档案。目标是激励良好的行为,例如通过避免清算事件、维持健康的平均贷款价值比率、稳定的大额存款等来证明有效的风险管理。这些积极行为可以得到无需信任的奖励,包括与普通用户相比更好、更平滑的利率、更高的最大LTV和清算比率、清算缓冲时间、更低的清算费用等等。
质押和重新质押
信任最小化的预言机
自合并和上海/沙佩拉升级以来,流动性质押市场已成为 DeFi 最大的市场。值得注意的是,Lido 的 TVL 已超过 290 亿美元,而 Rocketpool 的 TVL 超过 36 亿美元。
鉴于涉及大量资金,值得注意的是,用于报告信息的预言机(例如信标链上相关验证器的准确余额)仍然值得信赖。这些预言机在向执行层的涉众分配奖励方面发挥着至关重要的作用。
目前,Lido 采用 9 中 5 的法定人数机制,并维护一份受信任的成员列表,以防范恶意行为者。同样,Rocketpool 使用仅限邀请的 Oracle DAO 进行运营,该 DAO 由节点运营商组成,这些节点运营商受信任更新执行层智能合约中的奖励信息。
然而,必须认识到,如果大多数受信任的第三方受到损害,可能会严重损害流动质押代币(LST)持有者以及建立在 LST 之上的整个 DeFi 生态系统。为了降低错误/恶意预言机报告的风险,Lido在协议的执行层代码中实施了一系列健全性检查。
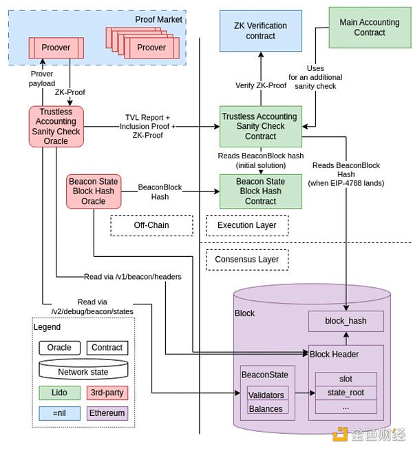
随着 EIP-4788“EVM 中的信标块根”的引入,协处理器可以更轻松地访问和计算共识层上的数据。=无;Foundation、Succint和 DendrETH 都在为 Lido 开发自己的 ZK-proof TVL 预言机。为了确保最大程度的安全性,Lido 可以利用多重防护架构。
以 =nil; 的设计为例,在较高的层面上,预言机从共识层和执行层获取基本信息,例如 Beacon 区块头、Beacon 状态、Lido 合约地址等,然后计算出一份报告所有 Lido 验证器的总锁定值和验证器计数。这些数据以及其他必要的信息被传递给证明生成者并在专用电路上运行以生成 ZK 证明。预言机检索证据并将证据及其报告提交给智能合约进行验证。请注意,这些预言机设计仍处于测试阶段,可能会发生变化。

然而,值得注意的是,由于通过 4788 发送的内容有限,总会有一些数据可能无法在 EL 端得到证明,并且该数据子集可能仍然需要预言机。
此外,信任最小化的 ZK 证明预言机仍处于起步阶段。Lido 贡献者提出的方法是使用 ZK 预言机提供的信息作为对可信预言机所做工作的“健全性检查”,直到这些 ZK 实现可以进行战斗测试。现阶段将预言机系统中的信任全部转移到 ZK 系统风险太大。
此外,这种大小的数据的证明计算量非常大(例如,甚至可能需要 30-45 分钟)并且非常昂贵,因此,在目前技术成熟的情况下,对于诸如每日甚至日内之类的事情,它们并不是合适的替代品报告。
验证者风险和绩效分析
验证者在质押生态系统中发挥着至关重要的作用。他们在信标链上锁定 32 ETH 并提供验证服务。如果他们表现得当,他们就会得到奖励。然而,如果他们行为不端,他们将面临砍伐。验证器由具有不同风险状况的节点运营商运行。它们可以被策划(例如 Lido 的策划验证器集)、绑定(例如 Rocket pool、Lido 的CSM))或单独的质押者。他们可能会选择在云数据中心或家里运行他们的服务,在加密货币监管友好或不友好的地区。此外,验证者可以利用 DVT 技术来拆分内部节点或加入集群以增强容错能力。随着 Eigenlayer 和各种 AVS(主动验证服务)的出现,验证器可能会提供除以太坊验证之外的其他服务。毫无疑问,验证者的风险状况将很复杂,因此准确评估其风险状况至关重要。凭借良好的验证者风险和性能分析,它打开了无限可能性的大门,包括:
首先,风险评估在建立无需许可的验证器集方面发挥着至关重要的作用。在 Lido 的背景下,质押路由器的引入和未来的 EIP-7002“执行层可触发退出”可以为验证者的无许可加入和退出铺平道路。加入或退出的标准可以根据验证者过去验证活动得出的风险状况和性能分析来确定。
其次,DVT中的节点选择。对于单独的质押者来说,选择其他节点来创建 DVT 集群可能是有益的。这有助于实现容错并提高产量。节点的选择可以基于各种分析。此外,集群的形成可以是无需许可的,允许具有强大历史性能的节点加入,同时可以删除性能不佳的节点。
第三,重新赌注。Liquid 重新抵押协议使重新抵押者能够参与 Eigenlayer 重新抵押市场。这些协议不仅产生称为流动性重新抵押代币(LRT)的流动性收据,而且旨在为重新抵押者确保最佳的风险调整回报。例如,Renzo 的策略之一是构建具有最高夏普比率的 AVS 投资组合,同时遵守指定的最大损失目标,通过 DAO 调整风险承受能力和权重。随着越来越多的 AVS 项目启动,优化对特定 AVS 的支持以及选择最合适的 AVS 运营商变得越来越重要。
到目前为止,我们强调了验证者风险和性能分析的重要性,以及它所支持的广泛用例。然而,问题仍然存在:我们如何准确评估验证者的风险状况?Ion Protocol正在开发一种潜在的解决方案。
Ion Protocol 是一个利用可证明的验证器支持的数据的借贷平台。它使用户能够以其质押和重新质押头寸借入 ETH。贷款参数,包括利率、LTV 和头寸健康状况,由共识层数据确定,并由 ZK 数据系统保护。
Ion 正在与 Succinct 团队合作开发Precision,这是一个无需信任的框架,用于验证以太坊共识层上验证器的经济状态。其目的是创建一个可验证的系统,准确评估抵押资产的价值,减轻任何潜在的操纵或削减风险。一旦建立,该系统可以促进贷款发放和清算流程。
Ion 还与 Modulus Labs 合作,利用 ZKML 对借贷市场进行去信任分析和参数化,包括利率、LTV 和其他市场细节,以最大限度地减少异常削减事件时的风险暴露。
结论
DeFi 确实非常了不起,因为它彻底改变了金融活动的进行方式,消除了对中介机构的需求并降低了交易对手风险。然而,目前 DeFi 在提供良好的用户体验方面还存在不足。令人兴奋的消息是,随着协处理器的引入,这种情况即将发生变化,协处理器将使 DeFi 协议能够提供数据驱动的功能,增强用户体验并完善风险管理。此外,随着去中心化人工智能基础设施的进步,我们正在迈向智能 DeFi 的未来。
免责声明:数字资产交易涉及重大风险,本资料不应作为投资决策依据,亦不应被解释为从事投资交易的建议。请确保充分了解所涉及的风险并谨慎投资。OKEx学院仅提供信息参考,不构成任何投资建议,用户一切投资行为与本站无关。

和全球数字资产投资者交流讨论
扫码加入OKEx社群
industry-frontier