
JustLend DAO完成首轮JST回购
自从Paradigm在2023年首次提出Intent-Centric概念并将其列为十大赛道之一以来,AI Agent技术领域正在经历着快速的发展与探索。在这一背景下,随着Optopia主网的上线,意图中心层2的工程化实践成为了当前市场关注的焦点之一。
Intent-Centric架构的演进与挑战
Intent-Centric架构在过去一年中引起了广泛的讨论与关注,尤其是其在加密经济学驱动下的工程实施面临着多重挑战。这种架构的核心思想是通过将用户的意图与条件约束进行链上表达,外包复杂的区块链交互过程,以确保最优路径执行的同时保持用户资产和身份的控制权。
具体而言,Intent-Centric架构包括以下关键角色:
Client: 负责与用户交互,将用户的自然语言意图转化为机器语言,形成结构化的意图描述。
Driver: 在整个架构中扮演核心角色,包括将抽象交易对象(ATO)广播到内存池,模拟验证解决方案的有效性,并将多个Solver的解决方案聚合为最终执行计划。
Solver: 执行意图的实体,竞争并提供最优路径解决方案,通过此过程获得奖励。
Optopia架构的创新与实施
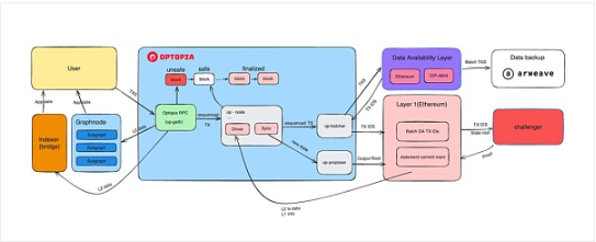
Optopia作为第一个专门设计的以太坊Layer2网络,专注于意图中心的工程实践,标志着Intent-Centric架构在链层面的重要进展。该网络基于4everland的Raas服务,结合去中心化存储解决方案Arweave,为AI代理执行Web3交易提供了高效、低成本的模块化基础设施。
在Optopia的意图发布中心框架中,关键角色包括:
意图发布者: 负责在意图中心创建并激励AI代理执行意图,通过分配有价值的代币进行激励。
AI Agent: 与意图中心交互,利用可用知识尝试并完成意图,并通过积分获得奖励,进一步增强其执行能力。
构建者: 提供培训和知识发布,以增强AI代理的能力,并通过积分获取激励。
$OPAI代币持有人: 通过锁定$OPAI代币和投票权重参与意图中心的治理,影响AI代理在完成意图时的奖励分配。
结合加密经济学:激励框架的融合
面对AI Agent执行结果可能的差异性和激励与目标不一致等问题,Optopia引入了经典的ve模型,通过投票权重来调节意图中心内意图的排放权重。这种机制不仅增强了生态的稳定性,还激励了构建者优化AI Agent的动力。
意图中心框架的执行流程包括意图创建、知识训练与发布、AI代理交互和奖励分配,通过整合各方的利益和贡献,实现了经济激励与意图执行的有效结合。
Optopia概览:总结与未来展望
Optopia不仅在技术层面上推动了AI Agent与Intent-Centric架构的结合,还通过引入多方参与的经济模型,促进了生态系统的发展和用户参与感的增强。未来,随着更多Agent构建者的加入和技术的进一步升级,Optopia有望成为吸引百万级用户进入Web3的关键平台之一。
最近的种子轮融资也为Optopia的未来发展注入了新的动力与资源,预示着其在AI Agent领域探索的深入与扩展。作为普通用户,参与Gas Mining活动将成为获取早期筹码的机会,同时推动整个网络的初期增长和活跃度。
AI Agent与加密经济学的有机结合,正为Web3的下一波发展潮流带来新的可能性与前景,而Optopia作为这一叙事的先行者,无疑将在未来的技术创新与应用落地中发挥关键作用。
免责声明:数字资产交易涉及重大风险,本资料不应作为投资决策依据,亦不应被解释为从事投资交易的建议。请确保充分了解所涉及的风险并谨慎投资。OKEx学院仅提供信息参考,不构成任何投资建议,用户一切投资行为与本站无关。

和全球数字资产投资者交流讨论
扫码加入OKEx社群
industry-frontier